Skip to main content

Update

 ยท 

Community Proposal: Topic Content Moderation | 3.5

Community proposal: Introduce a decentralized moderation system with Reviewers and Jury to handle off-topic posts in bounty topics. Creators flag, reviewers vote, authors can appeal to a jury. Rewards are tied to outcome consistency. No single party holds absolute power.

๐Ÿ“Œ Background

Since launching Topic Bounties, community participation has been great. However, some users have been posting off-topic content just to earn points and bounties, hurting discussion quality and undermining the purpose of bounties.

After community discussion, we're proposing the following decentralized content moderation system for public feedback.

๐Ÿ“– Community deep dive: Power Tamed, Consensus as Sovereignty โ€” Pickful's Separation of Powers


๐ŸŽฏ Goal

Keep topic discussions clean and on-topic while ensuring fair bounty settlement.


๐Ÿ‘ฅ Roles

Role

Eligibility

Permissions

Topic Creator

Created the topic

Can only "flag as irrelevant" โ€” cannot hide or delete

Reviewer ๐Ÿ›ก๏ธ

Top 100 by points

Vote on flags (support / reject)

Jury โš–๏ธ

Top 20 by points

Final ruling on appeals


๐Ÿ”„ Process

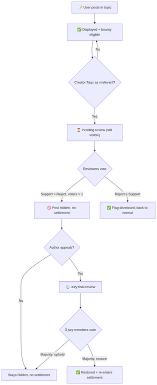
mermaid-diagram-2026-03-05-192812.png 293 KB

Posts in a topic are displayed by default and eligible for bounty settlement.

When the topic creator spots off-topic content, they can click "Flag: Irrelevant to topic". The post remains visible but enters a "Pending Review" state.

Step 2: Reviewer Voting

Reviewers vote to support or reject the flag:

  • โœ… Supporters > Rejectors and total voters > 1 โ†’ Flag upheld, post hidden from topic and excluded from bounty settlement
  • โŒ Rejectors โ‰ฅ Supporters โ†’ Flag dismissed, post returns to normal

Voting is dynamic โ€” results update in real time as votes come in.

Step 3: Author Appeal (Optional)

If a post is hidden, the author can file an appeal. Once an appeal is submitted:

  • The reviewer phase ends immediately
  • The case enters the Jury phase

Step 4: Jury Ruling

3 jury members vote:

  • โœ… Majority votes to restore โ†’ Post restored and re-enters bounty settlement
  • โŒ Majority votes to uphold โ†’ Post stays hidden, no settlement

The jury ruling is final.


๐Ÿ… Rewards

Action

Points

Condition

Reviewer valid confirmation

+5 pts

Aligned with final outcome

Jury ruling

+10 pts

Participated in vote

Result consistency principle:

  • If an appeal is overturned by the jury (post restored), the related reviewers receive 0 points for that action
  • Rewards only go to participants whose votes align with the final outcome โ€” encouraging careful judgment

๐Ÿท๏ธ Badges

  • ๐Ÿ›ก๏ธ Reviewer Badge: Granted to users in the top 100 by points
  • โš–๏ธ Jury Badge: Granted to users in the top 20 by points

๐Ÿ”‘ Why This Is Not Centralized Moderation

  1. Creators can only flag โ€” they cannot hide or delete anything
  2. Hiding requires multiple reviewer votes โ€” collective decision-making
  3. Authors have an appeal path with jury oversight โ€” checks and balances
  4. Rewards tied to outcome consistency โ€” incentivizes fair judgment, discourages abuse

๐Ÿ’ฌ Join the Discussion

This is a community proposal, not a final decision. We welcome your feedback:

  • Are the eligibility thresholds for reviewers / jury reasonable?
  • Should the minimum voter count be adjusted?
  • Are the point rewards appropriate?
  • Any loopholes or edge cases we should address?

Let's build a healthier Pickful community together ๐Ÿ™Œ #DAO #moderation

#Pickful Team

March 5, 2026

Download Pickful App

Better experience on mobile

iOS QR

iOS

Android QR

Android

APK QR

APK